DS31256的分数级T1 (FT1)环回检测
关键字:应用
摘要:这篇应用笔记介绍了利用DS31256的接收BERT (误码率测试)功能实现分数级T1 (FT1)上环回或下环回检测(V.54)的方法,并给出了示例代码。 概述
这篇应用笔记介绍了利用DS31256的接收BERT功能实现分数级T1 (FT1)上环回或下环回检测(V.54)的方法,详细说明请参考分数级T1.403附录B规范。所提供的算法和示例代码简化了DS31256较终用户的设计。DS31256只有一个BERT引擎,但有16个V.54引擎(每端口一个)。因此,当测试端口多于一个时,软件带宽必须能够处理多路复用技术。
算法
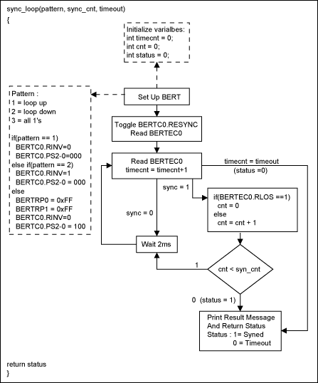
图1和图2所示流程图详细说明了上环回、下环回的操作流程。假设只有端口0查找FT1模板。基本算法设置BERT查询上环回模板。同步后,这个算法检测并确保BERT同步于可编程周期(例程中为0.6秒),然后查找一个全“1”模板。下环回例程中采用相同的同步、检验,随后是全“1”模板。
本例中选择0.6秒周期确保BERT同步,但这个时间周期必须根据sync_loop函数运行的快慢进行调整。

图1. FT1 (上环回与下环回)检测流程
图2. FT1 (上环回与下环回)检测流程(续)
示例代码中函数调用定义
在进入特定程序前,必须了解一些假设条件,程序中需要下列函数。
- write_reg (addr, data)—将特定数值写入指定的DS31256寄存器:
addr = DS31256寄存器相对于芯片基地址的偏移量 data = 需要写入寄存器的数据
- read_reg (addr)—读取DS31256特定地址的寄存器并返回值:
addr = DS31256寄存器相对于芯片基地址的偏移量
- write_ind_reg (addr, data)—将特定数据写入指定的DS31256间接寻址寄存器,然后在返回前等待寄存器的“忙”位被清除:
addr = 要写入数据的间接寻址寄存器 data = 写入指定的间接寻址寄存器的数据
- read_ind_reg (addr, i)—读取指定地址的DS31256间接寻址寄存器并返回数值:
addr = DS31256寄存器相对于芯片基地址的偏移量 i = 索引
- 标准的C语言打印函数printf
函数示例代码
FT1测试函数
void FT1Test()
{
int status = 0;
FT1Setting(0, 0); -- Configure the device for BERT
status = sync_loop(1, 300, 5000); -- FT1 loop-up test
if(status == 1) -- Return status is synced
{
status = sync_loop(3, 300, 5000); -- FT1 all ones test
if(status == 1)
{
loopbackSetup(1); -- Place channelized in network loopback
status = sync_loop(2, 300, 5000); -- FT1 loop-down test
if(status == 1)
{
status = sync_loop(3, 300, 5000); -- FT1 all ones test
if(status == 1)
loopbackSetup(0); -- Take out from channelized loopback
else
checkstatus(3); -- Print out test status
}
else
{
checkstatus(2); -- Print out test status
}
}
else
{
checkstatus(3); -- Print out test status
}
}
else
{
checkstatus(1); -- Print out test status
}
}
1. 打印测试状态信息函数
void checkstatus(int type)
{
switch(type)
{
case 1: printf("Loopup pattern not found");
break;
case 2: printf("Loopdown pattern not found");
break;
case 3: printf("All 1's pattern not found");
break;
}
}
2. 配置FT1函数
该例程假设端口0用于FT1检测。
void FT1Setting(int dev, int port)
{
int mc = 0; -- Variables to be used
int ds0 = 0;
int rcfg = 0;
mc = read_reg (0x10); -- Read Master Control(MC) 0x00 register
mc = mc & 0xf07f; -- Mask out the read-back value from MC
write_reg (0x10, mc); -- Assign the BERT to port 0 (MC.BPS4-0)
write_reg(0x0304, 0x4000); -- Configure port 0 in receive port
for(ds0 = 0; ds0 < 128; ds0 = ds0 + 1) -- Configure register
{ --Assign timeslot R[0]CFG[ds0].RBERT bit
write_ind_reg(0x0300, 0x0100 + ds0); -- Assign all 128 ds0’s to RBERT
}
printf("FT1 configuration completed.");
}
3. 执行FT1测试函数
int sync_loop(int pattern, int sync_cnt, int timeout)
{
int timeCnt = 0; -- Variables will be used
int cnt = 0;
int status = 0;
int temp = 0;
int sync = 0;
int bertc0 = 0;
int bertec0 = 0;
BertSetup(pattern); -- Set up the BERT
bertc0 = read_reg (0x500); -- Toggle RESYNC
bertc0 = bertc0 | 0x0001; -- Mask the read BERTC0 value
write_reg (0x500, bertc0); -- Write a 1 into BERTC0.RESYNC
bertc0 = bertc0 & 0xfffe; -- Mask out read-back value
write_reg (0x500, bertc0); -- Write 0 into BERTC0.RESYNC
bertc0 = read_reg (0x500); -- Read BERTC0
bertec0 = read_reg (0x518); -- Read BERTEC0
sync = ((bertec0 & 0x0001) == 0x0001);
timeCnt = timeCnt + 1;
while(cnt= timeout)
{
printf("Time Out while searching for pattern.");
return status = 0;
}
}
delay(2000);
timeCnt = timeCnt +1;
bertec0 = read_reg (0x518); -- Read value of BERTEC0
temp = ((bertec0 & 0x0010) == 0x0010); -- Check BERTEC0.RLOS
if(temp == 1)
{
sync = 0;
cnt = 0;
}
else
{
cnt = cnt+1;
}
if(cnt == sync_cnt)
{
printf("Synced to pattern.");
return status = 1;
}
}
return 0;
}
4. 在BERT寄存器中建立模板
void BertSetup(int pattern)
{
switch (pattern)
{
case 1:
write_reg (0x500, 0x0 & 0x003c); -- Disable BERTC0.RINV
break; -- Set 2E7-1 pattern
case 2:
write_reg (0x500, 0x0020 & 0x003c);--Enable BERTC0.RINV
break; -- Set 2E7-1 pattern
default:
write_reg (0x508, 0xffff); -- Set BERT Repetitive Pattern Set
write_reg (0x50C, 0xffff); -- in BERTBRP0-1
write_reg (0x500, 0x0010 & 0x003c);-- Disable BERTC0.RINV
break; -- Set to repetitive pattern
}
}
5. 建立环回模式函数
该例程假设将端口0置于环回模式。
void loopbackSetup(int val)
{
int a = 0;
int tmp = 0;
tmp = val<<11;
write_reg(0x0304, tmp); -- Set port and channel 0
for (a = 0; a < 128; a++) -- Set T[0]CFG[a].CNLB to place channel in
{ -- loopback
write_ind_reg(0x0300, 0x0200 + a);
}
if(val ==1)
{
write_reg(0x0200, 0x0008); -- Enable TP[0]CR.TFDA1 to allow data to
printf("Loopup detected"); -- be transmitted normally
printf("Channel placed in loopback");
}
else
{
write_reg(0x0200, 0x0000); -- Disable TP[0]CR.TFDA1 bit
printf("Loopdown detected");
printf("Channel taken out from loopback");
}
}
结论
本应用笔记介绍了如何使用DS31256的接收BERT功能,从例程和软件算法可以看出实施FT1上回环和下回环检测非常简单。
相关阅读:
- ...· Efinix® 全力驱动AI边缘计算,成功推出Trion™ T20 FPGA样品, 同时将产品扩展到二十万逻辑单元的T200 FPGA
- ...· 英飞凌亮相进博会,引领智慧新生活
- ...· 三电产品开发及测试研讨会北汽新能源专场成功举行
- ...· Manz亚智科技跨入半导体领域 为面板级扇出型封装提供化学湿制程、涂布及激光应用等生产设备解决方案
- ...· 中电瑞华BITRODE动力电池测试系统顺利交付北汽新能源
- ...· 中电瑞华FTF系列电池测试系统中标北京新能源汽车股份有限公司
- ...· 中电瑞华大功率高压能源反馈式负载系统成功交付中电熊猫
- ...· 中电瑞华国际在电动汽车及关键部件测评研讨会上演绎先进测评技术
产品快讯更多
企业新闻更多
- ...· 华芯微国产汽车芯片门电路系列(篇一)
- ...· 华芯微国产汽车芯片CAN收发器系列(篇一)
- ...· 华芯微国产汽车芯片DC/DC转换器系列
- ...· 华芯微国产汽车芯片DC/DC转换器系列
- ...· 华芯微国产汽车芯片运算放大器系列(篇一)
- ...· 华芯微国产汽车芯片MOSFET 驱动器系列(篇一)
- ...· 数据采集终端系统设备
- ...· 简仪科技踏上新征程








