医学数字成像
作者:Suribhotla (Raja) Rajasekhar,德州仪器 (TI) 设计工程师
关键词:医疗、半导体、模拟、模拟前端 IC、ADC、数字成像、医学成像、数字 X-射线、超声波、手持超声波系统、MRI、德州仪器、TI
21 世纪数字成像技术的出现给我们带来优异的诊断功能、图像存档以及随时随地的检索功能。自 20 世纪 70 年代早期医学成像数字技术出现以来,数字成像的重要性得以日益彰显。半导体器件中混合信号设计能力方面的一些新进展,让成像系统实现了史无前例的电子封装密度,从而带来医学成像的巨大发展。同时,嵌入式处理器极大地提高了医疗图像处理和实时图像显示的能力,从而实现了更迅速、更准确的诊断。这些技术的融合以及许多新兴的电子健康记录标准为更为完善的病人护理提供了发展动力。
本文将介绍不同成像方法电子设计存在的诸多挑战和一些较新动态,具体包括数字 X 射线、磁共振成像 (MRI) 和超声波系统。
数字 X 射线系统
传统的 X 射线系统使用一种胶片/屏幕装置来检测发射到人身体的 X 射线。然而,探测器系统中的数字 X 射线信号链包含一个照片探测器阵列,该探测器阵列将辐射转换成电荷。其后面是一些电荷积分器电路和模数转换器 (ADC)电路,以数字化输入。图 1 显示了一个典型数字 X 射线系统结构图的例子。

图 1 数字 X 射线系统结构图示例
数字 X 射线系统性能与积分器和 ADC 模块的噪声性能密切相关。为了在低功耗条件下获得更高的图像质量,某个系统中支持大量信号通道所需的电子集成程度为技术的创新设定了一定的标准。正是由于组成探测器系统的许多高性能模拟组件以及执行高级图像处理任务的嵌入式处理器, X 射线系统才拥有了许多相对于传统 X 射线系统的优势。这种组合支持更大的动态范围,从而可以获得更好的图像对比度和更低的患者X射线辐射水平,同时产生可电子存储和传输的数字图像。
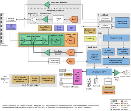
超声波系统
超声波系统的接收通道信号链包括低噪声放大器 (LNA)、可变增益放大器 (VGA)、低通滤波器 (LPF) 和高速高精度 ADC。紧跟在这些组件后面的是数字波束生成、图像和多普勒处理以及其他信号处理软件(请参见图 2)。

图 2 超声波系统结构图示例
信号链组件的噪声和带宽特性定义了系统的总性能上限。[1]另外,在耗散更低系统功率的同时,需要在更小的区域内集成更多的高性能通道。典型的手持式超声波系统可能具有约 16 到 32 条通道,而一些高端系统可能会有 128 条以上的通道,以获得更高的图像质量。要减少占用全部这些阵列通道的印制电路板 (PCB) ,重点是在模拟前端 IC 中集成尽可能多的通道。总系统功耗是手持式系统的另一个重要性能指标。直接将接收端电子器件集成到了探针中是创新的另一个方面。
这样做有助于缩短探针中低压模拟信号源与LNAs之间的距离,从而减少信号的损耗。集成会进一步增加探针件数目,从而增强 3D 成像。除了这些模拟信号链考虑因素以外,高性能、低功耗嵌入式处理器还能够比以前更快速、高效地完成便携式设备的波束生成和图像处理任务。
MRI
如欲了解典型 MRI 通道模拟信号处理链的例子,请参见图 3。

图 3 MRI 系统结构图示例
全身 MRI 系统可能有一个多达 76 个元件或通道的线圈矩阵。另外,低压 (LV) 模拟输入沿长同轴线缆从肢体线圈传输至模拟信号链前置放大器。当谈到 MRI 接收信号链时,两个关键随之出现:如何获得高信噪比 (SNR)(至少约 84dB 或 14 位);如何实现总系统的极高总动态范围(至少 150 dB/Hz 左右)。获得高 SNR 要求一个超低噪声系数的高性能前置放大器。使用如动态增益调节或模拟输入压缩等创新方案可以达到高动态范围要求。
总之,通过增加MRI 系统中所用线圈数,既可以获得更好的图像范围,也可以缩短图像扫描时间。线圈数的增加可能会要求对线圈和前置放大器之间的信号通信进一步优化,而使用高速数字或光链路时则要求主系统进一步优化。另外,高集成度会导致不同于目前的系统划分,这可能会将电子器件更靠近于线圈。就这点来说,可能要求半导体 IC 非磁性封装,并符合更加严格的功耗和面积规定。以上要求成功的实现能使输入信号衰减降低,从而获得更高品质的医学图像。
总结
数字成像是当今医学行业中较为活跃的技术开发领域之一。IC 模拟/混合信号功能以及各种嵌入式处理所取得的巨大进步正不断推动其发展。这些技术的出现提高了成像系统的性能,同时也极大地提高了为患者提供诊断和医疗护理服务的质量。
参考文献
[1] 如欲下载超声波系统的更多详情,敬请访问:www.ti.com/ultrasound-ca。
作者简介
Suribhotla (Raja) Rajasekhar 现任 TI 设计工程师,负责提供数字和模拟信号设计的技术指导工作,此外还负责医疗和高可靠性产品事业部新产品的开发。Raja 毕业于印度理工学院 (Indian Institute of Technology (Chennai, India)),获技术学士学位,后又先后毕业于约翰霍普金斯大学 (Johns Hopkins University (Baltimore, Maryland))和得克萨斯大学奥斯汀分校 McCombs 商学院 (McCombs School of Business at the University of Texas at Austin) 分别获硕士学位和 MBA。Raja 拥有 8 项个人专利及多项未决专利。他还是 TI 科技委员会、IEEE 成员并拥有 Beta Gamma Sigma 荣誉会员入会资格。
相关阅读:
- ...· Efinix® 全力驱动AI边缘计算,成功推出Trion™ T20 FPGA样品, 同时将产品扩展到二十万逻辑单元的T200 FPGA
- ...· 英飞凌亮相进博会,引领智慧新生活
- ...· 三电产品开发及测试研讨会北汽新能源专场成功举行
- ...· Manz亚智科技跨入半导体领域 为面板级扇出型封装提供化学湿制程、涂布及激光应用等生产设备解决方案
- ...· 中电瑞华BITRODE动力电池测试系统顺利交付北汽新能源
- ...· 中电瑞华FTF系列电池测试系统中标北京新能源汽车股份有限公司
- ...· 中电瑞华大功率高压能源反馈式负载系统成功交付中电熊猫
- ...· 中电瑞华国际在电动汽车及关键部件测评研讨会上演绎先进测评技术
- ...· 华芯微国产汽车芯片门电路系列(篇一)
- ...· 华芯微国产汽车芯片CAN收发器系列(篇一)
- ...· 华芯微国产汽车芯片DC/DC转换器系列
- ...· 华芯微国产汽车芯片DC/DC转换器系列
- ...· 华芯微国产汽车芯片运算放大器系列(篇一)
- ...· 华芯微国产汽车芯片MOSFET 驱动器系列(篇一)
- ...· 数据采集终端系统设备
- ...· 简仪科技踏上新征程








